Forum
See question

Visualizar descrição de Dimensões   

18 views
0
0

Bom dia,

Pretendo colocar a descrições de dimensões de artigos num Mapa de VFA mas os mesmos não aparecem ou seja, só consigo visualizar os códigos do artigo.

Envio em anexo um exemplo.

Faça login para poder traduzir
Crystal Reports
Attachments:
Marked as spam
Criado há 4 anos e 1 mês fidelinoseifane
f
fidelinoseifane Responsiveness Member
4 answers
0
Private answer

Bom dia,

 

No editor de compras não é possível adicionar esta descrição? Quando se estão a passar por exemplo documentos com 5 artigos fica-se sempre sem saber a descrição da dimensão, sendo sempre o nome do agregado apresentado.

 

Faça login para poder traduzir
Marked as spam
Criado há 3 meses e 1 semana josgraa-2
j
josgraa-2 Iniciante
    0
    Private answer

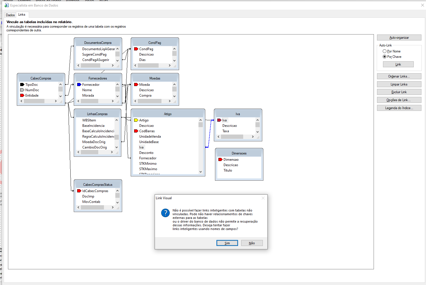
    Boa tarde,
    Adicionei a tabela de Dimensões onde vem Dimensão, descrição, título, a dúvida é qual qual tabela devo linkar na tabela de artigos tenho Dim1,2,3 e tipos de dimensão. tentei criar um link e aparece um alerta informando que não é possível fazer links inteligentes com tabelas não vinculadas, conforme o print em anexo.

    Faça login para poder traduzir
    Attachments:
    Marked as spam
    Criado há 3 anos e 6 meses fidelinoseifane
    f
    fidelinoseifane Responsiveness Member
      0
      Private answer

      Procedi conforme no entanto ao imprimir tive o erro em anexo.

      Faça login para poder traduzir
      Attachments:
      Marked as spam
      Criado há 4 anos e 1 mês fidelinoseifane
      f
      fidelinoseifane Responsiveness Member
        1
        Private answer

        Bom dia,

        Precisa de adicionar a tabela de dimensões ao report, "linkar" à dimensão, e assim ficar com a descrição disponivel.

        Faça login para poder traduzir
        Marked as spam
        Criado há 4 anos e 1 mês carlosbasilio
        carlosbasilio Iniciante